SAP-Archiving: Guia para usar la transacción SARA - FI-DOCUMNT
En este artículo, realizaremos el paso a paso para el “Archiving” de un objeto con la transacción SARA. Como escenario de negocio utilizaremos el objeto FI_DOCUMNT, el cual es el objeto mas importante en la Contabilidad Financiera, porque tiene un impacto directo sobre el crecimiento de la base de datos, la seguridad de los datos y la conformidad con los requisitos legales.
Actividades Previas:
1. Configurar el Objeto de Archivo.Esta configuración se realiza por la transacción AOBJ. Para el Objeto de Archivo FI_DOCUMNT, tenemos la siguiente configuración, los campos presentados en la siguiente imagen fueron explicados en detalle en el artículo SAP-Archiving: Objetos de archivo – AOBJ.
Esta configuración se realiza por la transacción OBR7, y corresponde a la Gestión Financiera. La transacción fue explicada en mayor detalle en el artículo SAP-Archiving: ActualizarVida Clase Cuenta – OBR7.
A efectos del escenario de prueba se consideran 4 años (1460 días).
3. Configurar Tiempo de Vida por Clase documento.
Esta configuración se realiza por la transacción OBR8 y corresponde a la Gestión Financiera. La transacción fue explicada en detalle en el artículo SAP-Archiving: Actualizar Tipo de Validez clase documento– OBR8.
A efectos del escenario de prueba se consideran 4 años (1460 días).
La Estructura de Información de Archivo facilita la búsqueda y la visualización de datos archivados, las estructuran se crean y activan desde la transacción SARI. La transacción fue explicada en detalle en el artículo SAP-Archiving: Sistema de Información de Archivo – SARI.
Estaremos haciendo uso de la estructura de información de archivo SAP_FI_DOC_002.
Acceso a la Transacción
Uso de la Transacción
Al acceder a la transacción se debe indicar el Objeto de Archivo que desea archivar y la transacción ofrece en forma secuencial las acciones a seguir en el proceso de Archiving.
1. Acción: Archivar:
Indicamos el Objeto de Archivo FI_DOCUMNT y presionamos el icono Archivar: Seguir con los siguientes pasos:
a. Indique el nombre de su variante y el usuario y presione el icono Actualizar Variantes:
b. Actualice los parámetros, a efectos del ejemplo se indica un documento contable. Proceda a grabar la Variante.
c. Presione el Icono Fecha Inicio y cree el job en forma inmediata, el icono fecha de Inicio, actualizará el semáforo a verde:
d. Accede al Spool con el Icono Parám.SPOOL para actualizar el mismo:
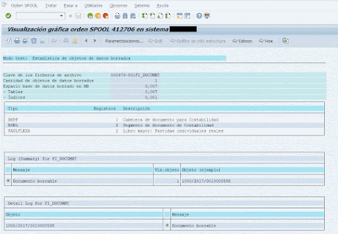
e. Finalmente proceda a Ejecutar la Generación de fichero de Archiving. Para visualizar el resultado del job, vamos a la transacción SM37 y accedemos al spool. Se creó el fichero de archiving 979.
2. Acción: Borrar
Al acceder a la Acción de Borrado, debe realizar los siguientes pasos:
a. Actualizar el usuario de ejecución del proceso.
b. Seleccionar el Icono: Selec.archivo, para seleccionar el archivo generado en la acción Archivar.
c. Presione el Icono Fecha Inicio y cree el job en forma inmediata, el icono fecha de Inicio, actualizará el semáforo a verde:
d. Accede al Spool con el Icono Parám.SPOOL para actualizar el mismo:
e. Finalmente proceda a Ejecutar el programa de Borrado. Para visualizar el resultado del job ir a la transacción SM37 y acceder al spool:
Los índices secundarios de FI solo están marcados para su eliminación y serán borrados con el programa de pos-procesamiento.
Al acceder a la Acción de Proceso Posterior, debe realizar los siguientes pasos:
a. Actualizar variante y el usuario de ejecución del proceso
b. Presione el Icono Fecha Inicio y cree el job en forma inmediata, el icono fecha de Inicio, actualizará el semáforo a verde:
c. Accede al Spool con el Icono Parám.SPOOL para actualizar el mismo:
d. Finalmente proceda a Ejecutar el programa de Proceso Posterior. Para visualizar el resultado del job ir a la transacción SM37 y acceder al spool.
4. Acción: Leer
Al acceder a la Acción de Leer, proceda a Ejecutar el programa de Lectura.
Indique los parámetros de acuerdo a su escenario de negocio, a efectos del ejemplo indicaremos la cuenta 7000000000, que fue utilizada en el documento contable 10000595 (documento que le hicimos archiving).

Si consultamos el documento, nos indica que fue archivado:

Al acceder a la Acción Gestión, se accede al resumen de la ejecuciones de archiving:

Para nuestro escenario de prueba, se generó el fichero 979.
En el resumen de ejecuciones de archivo tiene los siguientes iconos para mayor información:
Log:
Lista Spool

Sistema de archivo

Customizing
Tablas BD
Sistema de Información: Permite acceder a la transacción SARI (transacción explicada en detalle en el artículo SAP-Archiving: Sistema de Información de Archivo – SARI) para ir al Active Explorer.
Estadísticas.

En las transacciones estándar FBL3N, FBL1N, FBL5N para incluir en la consulta los documentos archivos debe indicarlo con el Icono Fuente de Datos, por ejemplo en la FBL3N:

























Comentarios
Publicar un comentario